Java Concurrency
Java Concurrency
Golden Rules
- Make it right
- Make it fast
Approach for this
- Try to move the locks as lower as possible
- Try to be thread-safe (use only immutable or no states at all)
KeyWords: Race Condition: Multiple threads are trying to acquire the resources.
Data Race: Typically check and update kind of cases where, the date that got modified is up for access immidiatly for update and read.
Main components
- Executor
- ExecutorService
- ScheduledExecutorService
- Future
- CountDownLatch
- CyclicBarrier
- Semaphore
- ThreadFactory
- BlockingQueue
- DelayQueue
- Locks
- Phaser
Life Cycle of Thread

Java.util.concurrent
The Interfaces in this package are classified on prilimnary levels as collection related and concurrency tools & mechanisms:
| Collection Related Interfaces |
|---|
| TransferQueue |
| ConcurrentMap |
| ConcurrentNavigableMap |
| BlockingDeque |
| BlockingQueue |
The classes in this package are classified on prilimnary levels collection and concurrency tools & mechanisms;
| Concurrency Handling | Concurrent Collection |
|---|---|
| AbstractExecutorService | ArrayBlockingQueue |
| CompletableFuture | ConcurrentHashMap |
| CountDownLatch | ConcurrentHashMap.KeySetView |
| CountedCompleter | ConcurrentLinkedDeque |
| CyclicBarrier | ConcurrentLinkedQueue |
| Exchanger | ConcurrentSkipListMap |
| ExecutorCompletionService | ConcurrentSkipListSet |
| Executors | CopyOnWriteArrayList |
| ForkJoinPool | CopyOnWriteArraySet |
| ForkJoinTask | DelayQueue |
| ForkJoinWorkerThread | LinkedBlockingDeque |
| FutureTask | LinkedBlockingQueue |
| Phaser | LinkedTransferQueue |
| RecursiveAction | PriorityBlockingQueue |
| RecursiveTask | SynchronousQueue |
| ScheduledThreadPoolExecutor | |
| Semaphore | |
| ThreadLocalRandom | |
| ThreadPoolExecutor | |
| ThreadPoolExecutor.AbortPolicy | |
| ThreadPoolExecutor.CallerRunsPolicy | |
| ThreadPoolExecutor.DiscardOldestPolicy | |
| ThreadPoolExecutor.DiscardPolicy |
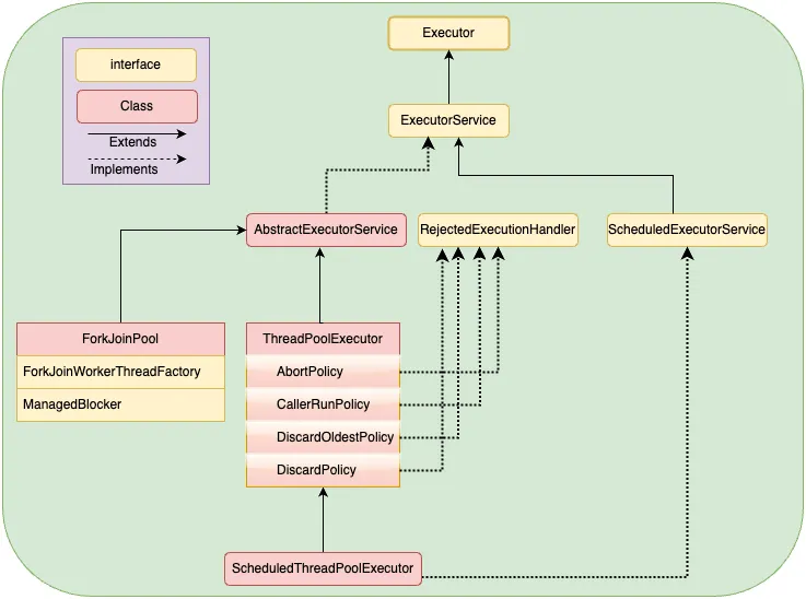
Lets take a closer look at those in Concurrency Handling column and try to re-classify them into differnt groups.
Collection

Future Flow

Executor Flow

CountDownLatch
Exchanger
Phaser
Remaining tools
- CyclicBarrier
- Executors
- Phaser
- Semaphore
- ThreadLocalRandom
- ForkJoinWorkerThread
- CompletionService